 |
HARVESTER COMINT Suite
HARVESTER COMINT Suite is our next generation of SIGINT collection
applications built on the successes of almost two decades
of deployments of our HARVESTER application.
Now HARVESTER COMINT Suite delivers an even more powerful
and cost-effective solution. Built on solid collection and
analysis foundations to meet the widest possible range of
collection requirements, HARVESTER COMINT Suite encompasses
the Collection Operator Terminal with receiver control and
the Traffic Analysis Workbench.
|
|
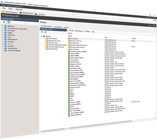
Collection and Analysis
Designed with both collection and analysis in mind, HARVESTER
COMINT Suite bridges the gap between interception and Traffic
Analysis with the feature-rich spectrum-wide Collection Operator
Terminal and Traffic Analysis Workbench applications providing
both collection and logging solutions as well as analysis.
|
|
 |
Multi-operator environment
From the simplest single operator collection mission to a
complex multi-operator environment, HARVESTER COMINT Suite
operates seemlessly in any multi-user collection environment.
Running on stable SQL Server architecture, HARVESTER COMINT
Suite provides a scalable solution for all signals collection
environments.
|
|
|